Overview

- Borrowers are invited to connect their payroll accounts through Argyle.
- Argyle delivers loan verification PDF documents through SimpleNexus.
Integration steps
To ensure proper setup, reach out to your SimpleNexus customer success manager.
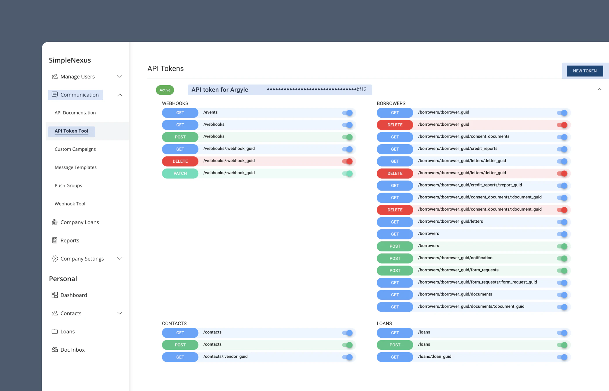
- Create a new SimpleNexus API token to be used exclusively with Argyle.
-
Enable all permission toggles.

-
Upload the SimpleNexus API token through the Integrations section of Console.

- (Optional) Selecting Edit configuration allows you to restrict invitations to be sent only for specific SimpleNexus Form IDs.
- Customize the invitations that connect borrowers to Argyle using the Flows section of Console.
What happens next?
Automated email to borrower
When a borrower submits a loan application through SimpleNexus, the borrower and any co-borrowers will receive automated emails to verify their income and employment by connecting their payroll accounts through Argyle.Documents delivered to LOS
After the borrower(s) connect their payroll account(s) by providing their login credentials, Argyle will deliver the following PDF documents to SimpleNexus:- The two most recent paystubs from each connected payroll account
- The two most recent Form W-2 tax documents available
- A Verification of Income and Employment (VOIE) report (sample report)